Celbridge v0.2.0 is now available!

Well, it’s been a busy few months!

We’ve presented Celbridge at conferences and meetups including PyCon Ireland 2025, PyLadies Dublin, PyData Dublin, GodotFest Munich, and Games In Progress at TU Dublin. We also ran a student Game Jam using Celbridge + PyGame Zero, and we’ve been hearing from game studios that are already using Celbridge in their production workflows.

The feedback from these early users has been extremely positive and has played a huge role in shaping the direction of the project.

Based on this feedback, Celbridge v0.2.0 focuses on significantly improving everyday workflows, alongside many smaller usability fixes and refinements. You can download the latest release of Celbridge here.

As always, many thanks to MESCIUS SpreadJS for sponsoring this open source project!

Workspace & Navigation

  • Redesigned application navigation for better discoverability.

  • Refreshed the panel layout and improved toggles to maximize workspace real estate.

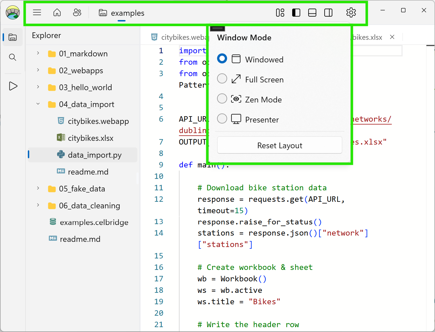
  • New Full Screen, distraction-free Zen Mode, and Presenter Mode to help you focus (or present).

Projects & Files

  • A simplified New Project workflow

  • A faster, more intuitive Add File workflow

  • An improved Explorer context menu supporting common file operations

  • A new Explorer toolbar for one-click file and folder management

Documents & Search

  • Global search to quickly find content across text documents

  • A document context menu for managing tabs and common document actions

We would love to hear your feedback on the new release. You can report issues and request features via our Github Issues page, or post on our Discourse Forum for a chat!

Previous
Previous

Celbridge at Godó Gaedhealach meetup

Next
Next

Celbridge at PyCon Ireland 2025